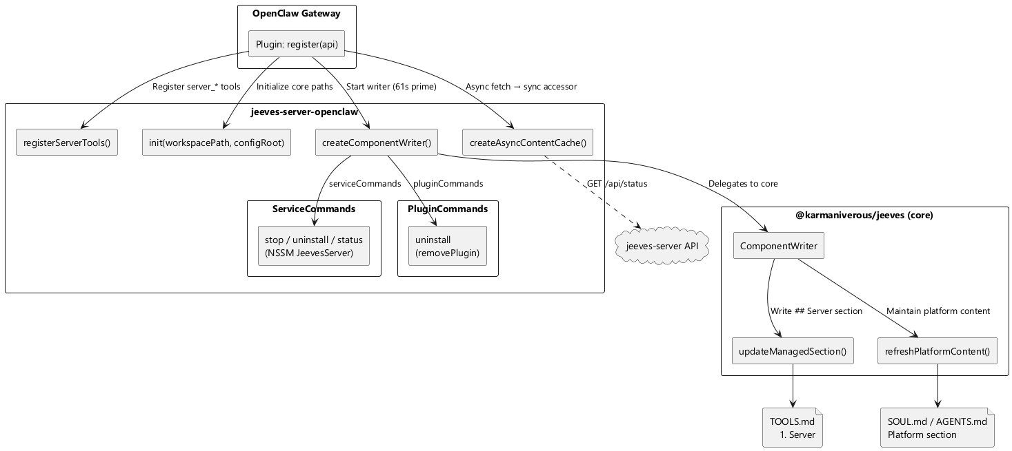
The plugin integrates with the Jeeves platform via @karmaniverous/jeeves (the shared core library). On startup it initializes the core, registers server tools, and starts a ComponentWriter that manages the ## Server section in TOOLS.md.

npx @karmaniverous/jeeves-server-openclaw install
This copies the plugin to ~/.openclaw/extensions/ and patches openclaw.json.
Restart the OpenClaw gateway after installing.
Add a _plugin key to the server's keys config:
{
"keys": {
"_internal": "your-internal-seed",
"_plugin": "hex-seed-for-openclaw-plugin"
}
}
The _plugin key must be unscoped (no scope restrictions) — this is enforced by the Zod schema.
In openclaw.json, configure the plugin entry:
{
"plugins": {
"entries": {
"jeeves-server-openclaw": {
"enabled": true,
"config": {
"apiUrl": "http://127.0.0.1:1934",
"pluginKey": "same-hex-seed-as-server-_plugin-key",
"configRoot": "j:/config"
}
}
}
}
}
| Config field | Required | Default | Description |
|---|---|---|---|
apiUrl |
No | http://127.0.0.1:1934 |
jeeves-server API base URL |
pluginKey |
No | — | Server _plugin key seed (for authenticated API calls) |
configRoot |
No | j:/config |
Platform config root directory. Core derives component config dirs from this path. |
| Tool | Purpose |
|---|---|
server_status |
Server health: version, uptime, Chrome availability, export formats |
server_browse |
Get file/directory metadata and listings |
server_link_info |
Query available link types for a path |
server_share |
Generate share links with optional expiry and depth |
server_export |
Trigger export (PDF, DOCX, SVG, PNG, ZIP) |
server_event_status |
Query event gateway schemas and recent event log entries |
The plugin uses @karmaniverous/jeeves core's ComponentWriter to manage the ## Server section in TOOLS.md. The writer runs on a 61-second prime interval. Core handles file locking, version stamps, section ordering, and platform content maintenance (SOUL.md, AGENTS.md).
The server menu content (export formats, connected services, event schemas, insider count) is fetched asynchronously from the server's /api/status endpoint via createAsyncContentCache(), bridging the sync generateToolsContent() interface.
npx @karmaniverous/jeeves-server-openclaw uninstall
This removes the plugin from extensions, cleans up openclaw.json, and removes the ## Server section from TOOLS.md.